3 key reasons why your organization needs Responsible AI

Responsibility is a learned behavior. Over time we connect the dots, understanding the need to meet societal expectations, comply with rules and laws, and to respect the rights of others. We see the link between responsibility, accountability and subsequent rewards. When we act responsibly, the rewards are positive; when we don’t, we can face negative …

image6

Unsupervised and semi-supervised anomaly detection with data-centric ML

Posted by Jinsung Yoon and Sercan O. Arik, Research Scientists, Google Research, Cloud AI Team Anomaly detection (AD), the task of distinguishing anomalies from normal data, plays a vital role in many real-world applications, such as detecting faulty products from vision sensors in manufacturing, fraudulent behaviors in financial transactions, or network security threats. Depending on …

ML 12579 image 01

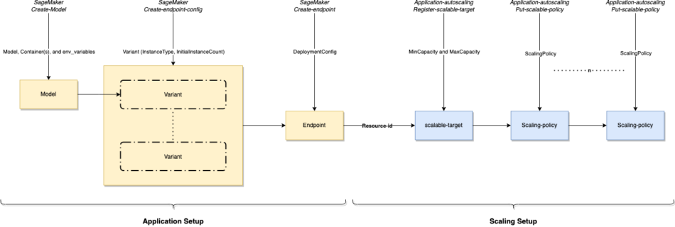
Optimize your machine learning deployments with auto scaling on Amazon SageMaker

Machine learning (ML) has become ubiquitous. Our customers are employing ML in every aspect of their business, including the products and services they build, and for drawing insights about their customers. To build an ML-based application, you have to first build the ML model that serves your business requirement. Building ML models involves preparing the …

lockup GoogleResearch FullColor Hero

Google Research, 2022 & beyond: Algorithms for efficient deep learning

Posted by Sanjiv Kumar, VP and Google Fellow, Google Research (This is Part 4 in our series of posts covering different topical areas of research at Google. You can find other posts in the series here.) The explosion in deep learning a decade ago was catapulted in part by the convergence of new algorithms and …

AWS TCIA itkWidgets

Share medical image research on Amazon SageMaker Studio Lab for free

This post is co-written with Stephen Aylward, Matt McCormick, Brianna Major from Kitware and Justin Kirby from the Frederick National Laboratory for Cancer Research (FNLCR). Amazon SageMaker Studio Lab provides no-cost access to a machine learning (ML) development environment to everyone with an email address. Like the fully featured Amazon SageMaker Studio, Studio Lab allows …

Vietnam’s VinBrain Deploys Healthcare AI Models to 100+ Hospitals

Doctors rarely make diagnoses based on a single factor — they look at a mix of data types, such as a patient’s symptoms, laboratory and radiology reports, and medical history. VinBrain, a Vietnam-based health-tech startup, is ensuring that AI diagnostics can take a similarly holistic view across vital signs, blood tests, medical images and more. …

ML 12091 sol arch

Create powerful self-service experiences with Amazon Lex on Talkdesk CX Cloud contact center

This blog post is co-written with Bruno Mateus, Jonathan Diedrich and Crispim Tribuna at Talkdesk. Contact centers are using artificial intelligence (AI) and natural language processing (NLP) technologies to build a personalized customer experience and deliver effective self-service support through conversational bots. This is the first of a two-part series dedicated to the integration of …

AI Joins Hunt for ET: Study Finds 8 Potential Alien Signals

Artificial intelligence is now a part of the quest to find extraterrestrial life. Researchers have developed an AI system that outperforms traditional methods in the search for alien signals. And early results were intriguing enough to send scientists back to their radio telescopes for a second look. The study, published last week in Nature Astronomy, …

wildfire hero

Real-time tracking of wildfire boundaries using satellite imagery

Posted by Zvika Ben-Haim and Omer Nevo, Software Engineers, Google Research As global temperatures rise, wildfires around the world are becoming more frequent and more dangerous. Their effects are felt by many communities as people evacuate their homes or suffer harm even from proximity to the fire and smoke. As part of Google’s mission to …

1 BigQuery ML nUmIaHk.max 1000x1000 1

How to use advance feature engineering to preprocess data in BigQuery ML

Preprocessing and transforming raw data into features is a critical but time consuming step  in the ML process.  This is especially true when a data scientist or data engineer has to move data across different platforms to do MLOps. In this blogpost, we describe how we streamline this process by adding two feature engineering capabilities …